在当今科技飞速发展的时代,人工智能(AI)已经成为推动各行业变革的重要力量。贝瑞基因作为基因检测领域的先行者,依托于15年以来积累的基因检测数据、自研算法优势与智能化应用经验,正式推出了GENOisi™智能体,目前,已与多家权威医院达成合作意向。
GENOisi™智能体是一款基于基因检测大数据和前沿AI技术以辅助实验室和临床进行科学决策的智能化系统,由智能化数据中心、智能化实验室管理中心、智能化AI应用中心三大中心构成,实现从实验室数据管理到临床决策的智能化闭环,推动基因检测迈向智能化发展新阶段。
5月26日起,GENOisi™智能体云平台将正式上线。作为GENOisi™智能化AI应用中心的核心板块,BerryChat智能问答大模型现面向临床医生开放预约。

BerryChat更专业的临床咨询AI助手
BerryChat智能问答大模型以DeepSeek-R1大模型为基座,使用Multi-Agent架构来进行服务编排,融合多层意图识别、多模型编排、向量知识库、检索增强(RAG)等LLMOps技术,结合权威贝瑞医疗数据湖,支持用户从疾病、基因、患者临床表型等多个维度对遗传病相关临床信息进行智能问答,同时,支持自动解析患者临床症状,实现疾病鉴别分析与诊断辅助决策,助力医生高效应对复杂遗传病诊疗场景,让AI成为遗传医学专家的得力助手!

01、BerryChat核心优势
实时动态医学知识库,有效规避AI幻觉
依托15年海量基因检测数据和诊断经验,贝瑞基因结合公共数据和文献数据,经清洗、分类、脱敏形成专业的医学知识库-贝瑞医疗数据湖,涵盖从胎儿、新生儿、儿童到成人的全生命周期的基因检测数据,所有数据源均实现实时动态更新。基于贝瑞医疗数据湖,BerryChat可以为用户提供专业且具有高时效性的问答体验。
多维度精准问答,赋能临床高效咨询
BerryChat支持用户从临床表型、疾病、基因等多维度进行多轮问答,涵盖疾病定义、遗传模式、致病机制、发病率、发病时间、外显率等医学核心信息。根据用户输入的问题,BerryChat能够精准理解医生的自然语言,在1min内进行快速回答,高效辅助临床医生做出精准诊疗决策。
02、牢记提问口令 轻松驾驭BerryChat
从临床表型维度提问
输入临床表型,查询相关的疾病:患者具有XXX等临床表型,上述表型和什么疾病相关?

BerryChat自动识别和解析患者临床症状,推测可能的遗传病,辅助医生进一步确诊。
从疾病维度提问
明确疾病名称,围绕疾病查询相关临床信息:XXX疾病的描述/临床表现/发病率/发病时间/诊断方法/治疗方法/遗传模式或致病基因等有哪些?

BerryChat助力临床快速获取全面的疾病相关信息。
从基因维度提问
明确基因名称,围绕基因查询相关信息:XXX基因的结构/功能/致病机制/相关疾病等是什么?

BerryChat助力临床快速获取全面的基因相关信息。
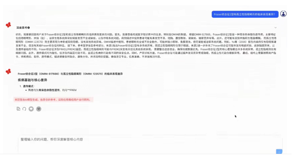
疾病鉴别诊断
明确两种不同的疾病名称,查询疾病之间异同点:A疾病和B疾病的临床表现差异是什么?

BerryChat助力临床进行疾病鉴别诊断。
免责声明:市场有风险,选择需谨慎!此文仅供参考,不作买卖依据。
责任编辑:kj005