前端开发
一、前端开发技术要求
l熟练使用 Visual Studio Code 工具;
l熟练使用 VUE 语言;
l熟练使用 element-ui;
l熟练使用 JavaScript、less 等前端技术;
二、前端开发环境需求
lNode.js (版本V6.0.0或以上)
lVisual Studio Code
lyarm环境配置(可选)
三、代码目录

四、安装依赖
1、安装
在代码vue目录打开CMD窗口,运行 npm install 命令安装依赖。
PS: 如果npm install 安装慢,可考虑使用 yarm 命令


2、修改npm配置信息
在Visual Studio Code进入目录 vuenode_modules.bin 下,打开 webpack-dev-server.cmd,在 node.exe 后面增加配置 "--max_old_space_size=8192"。

3、修改服务连接配置
在Visual Studio Code进入目录 vueconfig 目录,打开 index.js 文件,按如下说明修改。

五、运行和打包
1、运行
在代码vue目录打开CMD窗口, 或在Visual Studio Code的命令行界面里。
运行 npm run dev。


使用地址 http://127.0.0.1:8083/#/globalLogin 登录前端页面。


2、打包
在代码vue目录打开CMD窗口, 或在Visual Studio Code的命令行界面里。
运行 npm run build。


后端开发
一、后端开发技术要求
l熟练使用Java Web开发;
l熟练使用Eclipse IDE工具;
l熟练使用PostgreSQL数据库;
二、后端开发环境需求
lJDK 1.8;
lEclipse IDE开发工具;
lTomcat 8 或以上版本;
lPostgreSQL数据库 14.2.1版本;
三、开源目录及子目录说明
1、根目录

2、代码目录

3、数据库模板目录

四、Eclipse开发环境准备
1、配置使用 JDK1.8

2、配置使用Tomcat 8


3、Tomcat 8 参数调整

4、配置Tomcat 8代码解密工具
在VM arguments 里增加一行内容: -javaagent:你的路径opensjt_agent.jar

五、引入代码及发布
1、引入 cw 和 erp 目录代码
以引用cw目录代码为例说明:




2、程序通过Eclipse发布


3、拷由 WB 目录至Tomcat8 的webapps目录

六、修改数据库连接的配置信息
1、修改代码部分配置信息
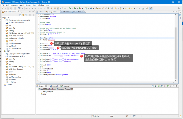
通过Eclipse分别打开CW目录和ERP目录的 sdwebconfig.properties,作如下修改:

2、修改WB包配置信息
打开Tomcat 对应webappsWBWEB-INFclasses目录下的sdwebconfig.properties,作如下修改:

七、程序发布与调试
1、程序发布

2、程序运行或调试
注意:开发程序使用Eclipse运行或调试,均需要插入开发锁。

八、测试修改代码
以销售开单新增数据接口为例。
1、插入开发锁运行程序


2、在浏览器端打开 地址:端口ERPalogin.jsp,使用全局账号登录
例如:http://127.0.0.1:8081/ERP/alogin.jsp


3、进入账套后,新增销售开单


发布到客户服务
前端代码修改完,使用 npm run build 命令打包到 opencodeerpWebRoot 目录下。再通过Eclipse将程序发布Tomcat的webapps 目录。将webapps目录下的 CW、ERP、WB 目录拷贝到客户服务程序的SDWebwebapps目录。

免责声明:市场有风险,选择需谨慎!此文仅供参考,不作买卖依据。
责任编辑:kj015